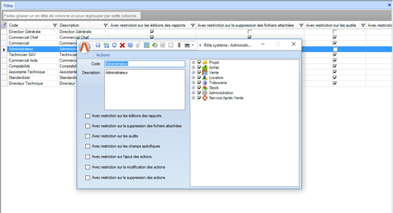
ROLES

Champs
LIBELLE |
U |
O |
OBSERVATIONS |
Code |
X |
X |
|
Description |
X |
||
Avec restriction sur les éditions des rapports |
Le rôle créé n’a pas le droit de modifier les rapports |
||
Avec restriction sur la suppression des fichiers attachés |
Le rôle créé n’a pas le droit de suppression des fichiers attachés |
||
Avec restriction sur les audits |
Le rôle créé n’a pas le droit d’accéder aux audits |
||
Avec restriction sur les champs spécifiques |
Le rôle créé n’a pas le droit de créer des champs spécifiques |
||
Avec restriction sur l’ajout des actions |
Le rôle créé n’a pas le droit d’ajouter des actions |
||
Avec restriction sur la modification des actions |
Le rôle créé n’a pas le droit de modifier les actions |
||
Avec la restriction sur la suppression des actions |
Le rôle créé n’a pas le droit de supprimer des actions |
||
Hiérarchie des modules d’OMRAN ESTATE |
Paramétrage des modules :
|
Actions
LIBELLE |
OBSERVATIONS |
Ajouter |
|
Éditer |
|
Supprimer |
|
Imprimer |
|
Exporter |
|
Cliquer |
|
Double cliquer |
|
Enregistrer |
|
Enregistrer et fermer |
|
Rafraîchir |
|
Fichiers attachés |
|
Actions |
|
Annuler et fermer |
|
Champs spécifique |
|
Audit |
|
Sélectionner tout |
Sélectionné tous les éléments de la hiérarchie |
Dé-sélectionner tout |
Dé-sélectionné tous les éléments de la hiérarchie |
En lecture seule |
Les modules sélectionnés dans la hiérarchie seront en lecture seule |
Module trésorerie
État des flux |
|
État des flux |
|
Affectation et pointage |
|
Affectation et pointage |
|
Transferts internes |
|
Ajout/Modification |
|
Suppression |
|
Impression |
|
Export |
|
Prévisions |
|
Prévisions |
|
Rapprochements bancaires |
|
Ajout/Modification |
|
Suppression |
|
Impression |
|
Export |
|
Module projet
Lots |
|
Ajout/Modification Lot avec marché |
La copie d'un lot n'est possible que si l'utilisateur a le droit d'Ajout/Modification Si l'utilisateur a le droit d'ajout/Modification. Le système donne la possibilité de manipuler le bordereau estimatif (Ajout des groupes, lignes...) |
Ajout/Modification Lot multifournisseurs |
La copie d'un lot n'est possible que si l'utilisateur a le droit d'Ajout/Modification |
Suppression |
|
Impression |
|
Export |
|
Génération des avances et des retenues de garantie |
Si cette case est cochée, le système donne la possibilité d’ajouter des documents d’avances et des retenues de garanties. |
Ajout/Modification des devis |
Si cette case est cochée le système permet l’ajout/Modification des devis dans le lot marché et le lot multi-fournisseurs Remarque : Si l’utilisateur connecté a le droit Ajout/Modification des devis (module projet) et il n’a pas le droit d’ajout/modification des devis module Achat � Le système, dans le module achat, affiche les devis en provenance de module projet avec le droit d’ajout/modification |
Suppression des devis |
|
Ajout/Modification des bons de commandes |
Si cette case est cochée le système permet l’ajout/Modification des bons de commande dans le lot multi-fournisseurs Remarque : Si l’utilisateur connecté a le droit Ajout/Modification des bons de commande (module projet) et il n’a pas le droit d’ajout/modification des bons de commande module Achat � Le système, dans le module achat, affiche les bons de commande en provenance de module projet avec le droit d’ajout/modification |
Suppression des bons de commandes |
|
Ajout/Modification des bons de livraison |
Si cette case est cochée le système permet l’ajout/Modification des bons de livraison dans le lot multi-fournisseurs Remarque : Si l’utilisateur connecté a le droit Ajout/Modification des bons de livraison (module projet) et il n’a pas le droit d’ajout/modification des bons de livraison module Achat � Le système, dans le module achat, affiche les bons de livraison en provenance de module projet avec le droit d’ajout/modification |
Suppression des bons de livraison |
|
Ajout/Modification des décomptes |
|
Suppression des décomptes |
|
Recalculer des décomptes |
Permet de modifier un décompte non final et déjà facturé, par exemple s'il existe 5 décomptes dans lot et l'utilisateur recalcule le décompte N° 3 : Il faut que l'utilisateur recalcule aussi les décomptes n° 4 et 5. ce droit n'est valable que si l'utilisateur a les droits d'Ajout/Modification des décomptes |
Ajout/Modification des factures |
Si cette case est cochée le système permet l’ajout/Modification des factures dans le lot marché et le lot multi-fournisseurs Remarque : Si l’utilisateur connecté a le droit Ajout/Modification des factures (module projet) et il n’a pas le droit d’ajout/modification des factures module Achat � Le système, dans le module achat, affiche les factures en provenance de module projet avec le droit d’ajout/modification |
Suppression des factures |
|
Ajout/Modification des avoirs |
|
Suppression des avoirs |
|
Ajout/Modification du bordereau définitif |
|
Ajout/Modification des avenants |
|
Suppression des avenants |
|
Gère l'estimation forfaitaire |
Le système affiche le champ estimation forfaitaire en lecture seule si l’utilisateur connecté n’a pas le droit de gérer l’estimation forfaitaire. |
Modifier les retenues par la saisie des montants |
Si la case est cochée, le système donne la possibilité de saisir le montant d’amortissement d’avance et le montant de retenue de garantie sinon, le système va faire le calcul selon les pourcentages renseignés |
Sélectionner/Désélectionner offre |
Si la case est cochée, le système donne la possibilité de choisir une offre fournisseur. |
Gère les offres |
Le système affiche le bouton « Offre entreprise » l’lorsque la case gère les offres est cochée |
Décomptes |
|
Décomptes |
Si la case est cachée, le système affiche la liste des décomptes |
Réunions de chantier |
|
Ajout/Modification |
|
Suppression |
|
Impression |
|
Export |
|
Modifications |
|
Ajout/Modification |
|
Suppression |
|
Impression |
|
Export |
|
Module achat
Bons de commande |
|
Ajout/Modification |
|
Suppression |
|
Impression |
|
Export |
|
Sans filtrage sur le déclencheur |
Ce droit permet de visualiser tous les bons de commande sans filtrage sur le déclencheur sinon il filtre les bon de commandes avec le déclencheur = l'employé assigné à l'utilisateur connecté |
Bons de livraison |
|
Ajout/Modification |
|
Suppression |
|
Impression |
|
Export |
|
Factures |
|
Ajout/Modification |
Le système donne la possibilité de faire des copies de factures lorsque le droit d'ajout/modification est coché |
Suppression |
|
Impression |
|
Export |
|
Import |
|
Documents à régler |
|
Ajout/Modification |
|
Suppression |
|
Impression |
|
Export |
|
Import |
|
Convertir en facture |
Si la case est cochée, le système donne la possibilité de convertir le doucement à régler en facture. |
Module vente
Prévisions |
|
Modification |
|
Impression |
|
Export |
|
Enregistrer des prévisions dans le passé |
|
Prospects express |
|
Ajout/Modification |
|
Suppression |
|
Impression |
|
Export |
|
Import |
|
Pré-Prospection |
|
Ajout/Modification |
|
Suppression |
|
Impression |
|
Export |
|
Import |
|
Prospection |
|
Ajout/Modification |
|
Suppression |
|
Impression |
|
Export |
|
Import |
|
Administrer la prospection |
Si la case "administrer les prospections" est cochée: Pour les prospections non aboutis, le système permet
Pour les prospections aboutis, le système permet
Sinon Pour les prospections non aboutis
Sinon
Pour les prospections aboutis
|
Clients |
|
Modification |
|
Impression |
|
Export |
|
Modification des champs de bases |
Si la case est cochée, le système donne la possibilité de modifier tout les champs, sinon, il rend les champs " N° Pièce d'identité ", "Matricule fiscale (si c'est une personne morale)", "Prénom" et "Nom" en lecture seule. |
Dossiers de vente |
|
Ajout/Modification |
|
Suppression échéance |
Le système donne la possibilité de supprimer une échéance du schéma de financement. |
Impression |
|
Import |
|
Export |
|
Réinitialisation |
Si la case est cochée, le système permet la réinitialisation des données d'article du dossier de vente à partir du stock ( Pour l’article le système recharge: - La superficie - Le taux TVA - Le prix unitaire HT Pour les sous articles, le système recharge: - L'Adresse - Toujours affecté - La superficie définitive - La superficie provisoire - Le code - La contenance - La description - La catégorie - L'orientation - L'immeuble - L'étage - La catégorie - Le type - Le TVA - Le prix avant remise HT) Sinon le bouton ne sera pas affiché. |
Vérification des schémas de financement |
Le système vérifie la somme des montants du schéma de financement. Le système vérifie les taux de versement selon le paramétrage.
|
Réinitialisation des données du stock |
Si la case est cochée, le système affiche le bouton "Réajuster sup." dans la partie de recherche de la liste de dossiers de vente. |
Modification des montants de vente |
Le système :
Sinon,
|
Modifier la date concrétisation |
Le système permet la modification de la date concrétisation Sinon, Si le champ « Concrétisation/Promesse de vente » est vide
Si le champ « Concrétisation/Promesse de vente » n’est pas vide et le dossier de vente est enregistré
|
Modification des montants contractuel |
Si la case est cochée, le système affiche le champ, "Prix contractuel" et il affiche la case à cochée "Exclure ce montant du prix contractuel". |
Modification du commercial |
Le système permet de modifier le commercial affecté dans le prospect express, dans la prospection, et dans le dossier de vente Sinon, le système affiche le champ en lecture seule. |
Modification du client |
Si la case est cochée, le système donne la possibilité de modifier le client du dossier de vente. |
Ajout/Modification des instructions |
Si la case est cochée, le système affiche le bouton "Instruction" dans la fiche prospection et la fiche dossier de vente. |
Administration des cadeaux |
Si la case est cochée, le système sous l'onglet "Cadeaux" affiche les actions ajouter et supprimer. |
Transfert produit |
|
Ajout/Modification |
|
Validation |
Le système affiche le bouton "Valider" |
Suppression |
|
Impression |
|
Export |
|
Modification des frais |
Le système donne la possibilité de modifier le taux de remise et les frais après remise. |
Transfert client |
|
Ajout/Modification |
|
Validation |
Le système affiche le bouton "Valider" |
Suppression |
|
Impression |
|
Export |
|
Modification des frais |
Le système donne la possibilité de modifier le taux de remise et les frais après remise. |
Désistement |
|
Ajout/Modification |
|
Validation |
Le système affiche le bouton "Valider" |
Suppression |
|
Impression |
|
Export |
|
Modification des frais |
Le système donne la possibilité de modifier le taux de remise et les frais après remise. |
Modification après validation |
Après la validation du désistement, le système donne toujours la possibilité de modifier "Type de pièce de règlement", "Référence", "Banque", aussi il donne la possibilité d'enregistrer et enregistrer et fermer la fiche. |
Impayés |
|
Impayés |
|
Règlements |
|
Ajout/Modification |
|
Suppression |
|
Impression |
|
Export |
|
Enregistrer sans affectation |
Si la case est cochée, le système permet l'enregistrement de la pièce sans faire une ou plusieurs affectations. |
Modifier l'entité juridique |
Le système donne la possibilité de modifier une pièce de règlement si elle n'est pas pontée.
|
Réceptionner les pièces de règlements |
Le système donne la possibilité de cocher la case " Pièce remise au siège ". |
Paiements |
|
Ajout/Modification |
|
Suppression |
|
Impression |
|
Export |
|
Enregistrer sans affectation |
Si la case est cochée, le système permet l'enregistrement de la pièce sans faire une ou plusieurs affectations. |
Réceptionner les pièces de règlements |
Le système donne la possibilité de cocher la case " Pièce remise au siège ". |
Liste à faire |
|
Liste à faire |
|
Commissions |
|
Ajout/Modification |
|
Validation |
|
Suppression |
|
Impression |
|
Modification des commissions validées |
|
Module location
Prospections |
|
Ajout/Modification |
|
Suppression |
|
Impression |
|
Export |
|
Administrer la prospection |
Si la case "administrer les prospections" est cochée: Pour les prospections non aboutis, le système permet
Pour les prospections aboutis, le système permet
Sinon Pour les prospections non aboutis
Sinon
Pour les prospections aboutis
|
Dossiers de location |
|
Ajout/Modification |
|
Suppression |
|
Impression |
|
Export |
|
Administrer |
Le système affiche le bouton " Réinitialiser ", et il donne la possibilité de réactiver un dossier de location |
Dossier de syndic |
|
Ajout/Modification |
|
Suppression |
|
Impression |
|
Export |
|
Administrer |
Le système affiche le bouton " Réinitialiser ", et il donne la possibilité de réactiver un dossier de syndic |
Règlements |
|
Ajout/Modification |
|
Suppression |
|
Impression |
|
Export |
|
Enregistrer sans affectation |
Si la case est cochée, le système permet l'enregistrement de la pièce sans faire une ou plusieurs affectations. |
Paiements |
|
Ajout/Modification |
|
Suppression |
|
Impression |
|
Export |
|
Enregistrer sans affectation |
Si la case est cochée, le système permet l'enregistrement de la pièce sans faire une ou plusieurs affectations. |
Module stock
Prospections terrain |
|
Ajout/Modification |
|
Suppression |
|
Impression |
|
Export |
|
Transformation en terrain |
|
Terrains |
|
Ajout/Modification |
|
Suppression |
|
Impression |
|
Export |
|
Mettre à jour les données définitives |
Le système donne la possibilité de modifier les données définitives, sinon, il affiche les champs, Prix du m² HT, Prix du m² TTC en lecture seule. |
Études de faisabilité |
|
Ajout/Modification |
|
Suppression |
|
Impression |
|
Export |
|
Articles |
|
Ajout/Modification |
|
Suppression |
|
Impression |
|
Export |
|
Import |
|
Import plan |
Le système donne la possibilité d'importer les plans |
Mettre à jour les données définitives |
Le système donne la possibilité de modifier les données définitives, sinon, il affiche les champs, Prix du m² HT, Prix du m² TTC, Prix article HT, prix article TTC en lecture seule. |
Attachement de fichiers |
Le système donne la possibilité d'attacher les fichiers |
Sous articles |
|
Ajout/Modification |
|
Suppression |
|
Impression |
|
Export |
|
Import |
|
Mettre à jour les données définitives |
Le système donne la possibilité de modifier les données définitives, sinon, il affiche les champs, Prix du m² HT, Prix du m² TTC, Prix de vente HT, Prix de vente TTC en lecture seule. |
Lotissements |
|
Ajout/Modification |
|
Suppression |
|
Impression |
|
Export |
|
Import |
|
Import plan |
Le système donne la possibilité d'importer les plans |
Mettre à jour les données définitives |
Le système donne la possibilité de modifier les données définitives, sinon, il affiche les champs, Prix du m² HT, Prix du m² TTC, Prix de vente HT, Prix de vente TTC en lecture seule. |
Attachement de fichiers |
Le système donne la possibilité d'attacher les fichiers |
Module service après vente
Planning |
|
Planning |
|
Créé avec HelpNDoc Personal Edition: Créer des documents d'aide CHM facilement